核心业务

1.核心交换机
2.路由器

1.Turbo Sense Wi-Fi 6 AP
2.吸顶AP
3.面板AP
4.室外AP
5.Wi-Fi+loT

1.准入控制
2.访问控制设备

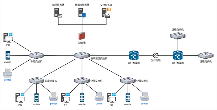
整体的网络拓扑图设计

需求简述

-------------------------------------------------

背景与目的

自20世纪末以来,信息技术领域经历了突飞猛进的发展,互联网、移动通信等技术的普及和进步使得人类进入了信息化的时代。这种技术发展对基础网络建设提出了新的需求和挑战。

随着技术的进步和社会需求的增加,基础网络建设在全球范围内持续发展,成为推动经济、社会和文化发展的关键基础设施之一。


背景与目的

主要需求

网络建设的主要需求可以从多个角度来考虑,主要包括:无线网络、有线网络、虚拟专用网络(VPN)

无线网络需求:

无线网络需求:

个人用户:移动设备(如智能手机、平板电脑、笔记本电脑)的使用日益普及,需要随时随地能够接入互联网和其他网络服务。无线网络满足了人们在移动过程中对通信和信息访问的需求。
企业和组织:为员工和客户提供可靠、安全的无线网络接入,支持日常工作和业务操作。这包括办公室的Wi-Fi覆盖、会议室和客户服务区域的网络支持等。
公共互联:随着物联网(IoT)的兴起,越来越多的设备需要连接到网络进行数据交换和远程控制,例如智能家居设备、工业传感器、智能城市设施等。

有线网络需求

有线网络需求

随着大数据、云计算、高清视频、虚拟现实等应用的普及,用户对更高带宽和更快速度的需求日益增加。
稳定性:有线网络通常比无线网络更稳定和可靠,特别适用于对网络连接质量有较高要求的场所,如企业办公环境、数据中心、医疗设施等。稳定的网络连接对于保证业务运行的连续性至关重要。
高带宽和低延迟:有线网络通常能够提供更高的带宽和更低的延迟,适合需要大量数据传输和快速响应的应用场景,如大数据处理、高清视频流、实时通信等。
有线网络的需求主要体现在对稳定性、可靠性、高带宽、低延迟、安全性、长距离传输、节能环保和成本效益的高要求。这些特性使得有线网络在许多关键领域和应用中仍然占据着重要地位,并与无线网络共同构成了现代网络基础设施的重要组成部分。

虚拟专用网络需求:

虚拟专用网络需求:

安全性:主要通过加密来确保数据在传输过程中的安全性,防止被第三方窃取或篡改。
隐私保护: 可以隐藏用户的真实IP地址,增强在线隐私保护,防止个人信息被追踪。
允许员工或远程办公人员安全地访问公司内部网络资源,如文件、应用程序等。
对于企业来说,使用VPN可以保护商业机密和敏感信息,防止数据泄露。

总结

网络建设首先需要良好的基础设施,包括有线网络、无线网络、虚拟专用网络等。这些基础设施形成了信息传输的物理基础,支持各种应用的运行和数据传输。

网络建设的核心目标是提供高效、稳定的连接性,使得个人、企业和政府可以进行信息交流、数据传输和实时通信。这种连接性不仅限于地理空间,还包括设备之间的互联互通。

网络建设不仅仅是建设物理设施,更是一个系统工程,涉及到技术、安全、覆盖范围和社会效益等多个层面。有效的网络建设可以为社会各界提供创新的平台,推动社会经济的可持续发展。


总结

方案建议

-------------------------------------------------

网络设计

网络拓扑结构

网络拓扑结构

核心层:位于网络的核心位置,负责高性能路由和交换。通常采用高性能的核心交换机。
汇聚层:连接核心层和接入层,汇聚来自接入层的流量,并进行初步的流量控制和安全策略实施。
接入层:连接终端用户设备,如计算机、打印机等,提供接入网络的接口。

网络类型

网络类型

有线网络:用于固定PC终端和服务器连接,提供高带宽和稳定的连接。
无线网络(Wi-Fi):提供灵活的移动连接,适用于会议室、公共区域等。

IP地址规划

IP地址规划

使用私有IP地址段,如192.168.x.x、10.x.x.x等,确保地址的合理分配和管理。
考虑子网划分,确保不同部门或功能区域的网络隔离和管理方便。

设备选择

设备选择

核心交换机
高性能、低延迟、高可靠性。
支持多种路由协议(如OSPF、BGP)。
具备冗余电源和风扇,确保高可用性。

设备选择

设备选择

汇聚交换机
支持多VLAN和链路聚合(LACP)。
提供QoS功能,确保关键业务流量优先级。

设备选择

设备选择

接入交换机
提供足够的端口数量和PoE(电力以太网)功能。
支持VLAN划分和简单的安全策略。

设备选择

设备选择

无线接入点(AP)
选择支持最新Wi-Fi标准(如Wi-Fi 6)的AP,提供更高的带宽和更广的覆盖范围。
支持漫游功能,确保用户在移动时的连接稳定。

设备选择

设备选择

路由器
选择具备高性能路由能力和多WAN接口的企业级路由器。
支持负载均衡和自动故障切换。

1.2.1.5.虚拟专用网络(VPN)

1.2.1.5.虚拟专用网络(VPN)

虚拟专用网络(VPN)
提供远程访问VPN,确保远程员工和分支机构的安全连接。
使用IPSec或SSL VPN,确保数据传输的机密性和完整性。

网络访问控制(NAC)

网络访问控制(NAC)

实施802.1x认证,确保只有经过认证的设备才能接入网络。
配合NAC系统,实施设备准入控制和安全策略。

规划设计

规划设计

制定详细的网络拓扑图,确定设备型号和配置。
规划IP地址、VLAN、路由和安全策略。

方案价值

-------------------------------------------------

提升业务效率

提升业务效率

网络建设可以显著提升组织的业务效率。高速的网络基础设施能够加快数据传输速度,缩短响应时间,从而提高工作效率。此外,稳定可靠的网络连接减少了因网络中断导致的业务停顿和效率降低,使得企业能够更加专注于核心业务。

成本效益

成本效益

一个优化设计的网络系统能够帮助组织降低运营成本。通过现代化技术和设备的应用,可以减少日常维护和运营的费用。此外,网络的资源共享特性使得企业可以最大化利用现有资源,减少重复投资,从而实现成本效益最大化。

安全性增强

安全性增强

网络安全是现代组织不可忽视的重要方面。通过先进的安全措施,如防火墙、入侵检测系统和加密技术,网络建设能够有效保护敏感数据免受攻击和泄露。此外,合理的访问控制机制可以确保只有授权人员才能访问特定资源,进一步增强了网络的安全性。

支持远程工作

支持远程工作

随着远程办公成为一种趋势,网络建设在其中发挥了关键作用。一个高效的网络系统可以支持员工在不同地点的无缝连接,提供远程访问公司资源的能力,从而满足现代企业灵活办公的需求。与此同时,网络建设还可以确保在突发事件(如自然灾害、疫情等)下,企业能够持续运作,保障业务连续性。

竞争优势

竞争优势

网络建设可以为企业带来显著的竞争优势。通过引入新技术(如物联网、云计算等),企业可以增强自身的创新能力,推动业务发展。此外,快速可靠的网络服务能够提升客户体验和满意度,为企业赢得更多客户和市场份额。

扩展性、灵活性和合规性

扩展性、灵活性和合规性

一个设计良好的网络系统具有很高的扩展性,能够支持未来业务的增长和技术的发展。灵活的网络架构可以快速适应市场变化和新业务需求,为企业提供灵活的解决方案,从而保持竞争力。
在许多行业中,合规性是一个关键要求。通过实施合规的网络安全措施,企业可以满足行业法规和标准的要求,避免因数据泄露或安全问题而导致的法律风险和罚款。

案例简介

-------------------------------------------------

崇达电路

禾苗通信科技

和唱集团

卓动信息